| 失效链接处理 |
|
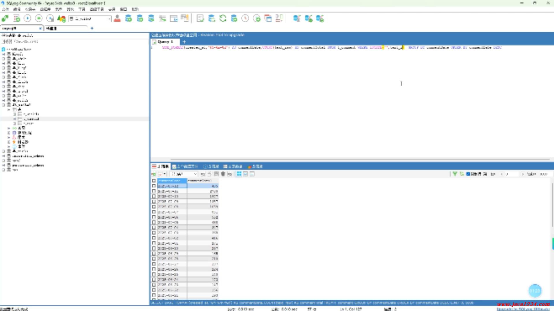
24_NLP舆情分析视频教程_热词数量分析日期统计功能实现 B站在线学习地址: https://www.bilibili.com/video/BV15MMfzhEXR/ 高清视频+源码+文档领取: http://python222.com/post/7 相关截图: ![]() ![]() |
| SpringBoot+SpringSecurity+Vue+ElementPlus权限系统实战课程 震撼发布 |
最新Java全栈就业实战课程(免费)AI人工智能学习大礼包IDEA永久激活 |
66套java实战课程无套路领取锋哥开始收Java学员啦!Python学习路线图 |
| 失效链接处理 |
|
24_NLP舆情分析视频教程_热词数量分析日期统计功能实现 B站在线学习地址: https://www.bilibili.com/video/BV15MMfzhEXR/ 高清视频+源码+文档领取: http://python222.com/post/7 相关截图: ![]() ![]() |


锋哥推荐